近日,浙江省经济和信息化厅正式公布2025年浙江省“数智优品”名单,“移动爱家·灵犀家庭智能体”成功入选。

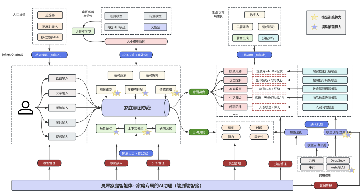
灵犀家庭智能体以“家家一个AI大脑,端端一个AI小脑”为核心理念,致力于成为家庭智能体行业领先者,通过“中枢智脑+终端小脑”的协同架构,实现家庭场景的全面智能化覆盖,让灵犀无处不在。目前,产品已适配机顶盒遥控器、智慧云盒、教育终端、机器人等终端硬件,实现“多形态交互终端+IOT智能硬件”的搭载与远近场混合交互,让AI服务触手可及。基于九天、DeepSeek,通义千问等优质开源大模型能力,由家庭“大脑”实现分场景的多模型协同的交互响应,打造包含家庭、生活、出行、办公和通信五大领域的全场景一体化AI解决方案,为用户提供看电视、看监控、看网络、看健康、学教育、控家居、享生活等46项智家场景功能。
灵犀家庭智能体是家庭专属的AI助理,是融合了“感知理解(脑输入)+规划决策(脑处理)+家庭记忆(脑记忆)+工具调用(脑输出)”的端到端智脑,通过连接每一个家庭终端小脑,实现“大脑”和“小脑”在算力、存储与场景层面的协同,打造主动感知家庭需求、闭环解决复杂任务、持续进化服务体验的家庭全场景一体化AI解决方案。目前,灵犀家庭智能体已在中国移动能力中台上架,支持行业应用和开发伙伴自由定制和选购。

此次入选浙江省“数智优品”名单,既是对灵犀家庭智能体现有成果的肯定,更是未来发展的全新起点。未来,中移杭州将以此为契机,持续迭代技术能力,拓展更多家庭服务场景,为浙江省数字经济高质量发展注入民生力量,助力打造更具活力的数字生活新生态。(余佩颖 吴楷玉 刘思圻/文 中国移动智慧家庭运营中心/供图)
【责任编辑:张灵】


